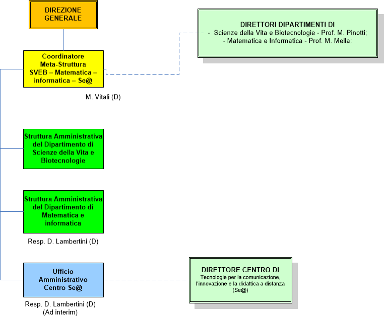
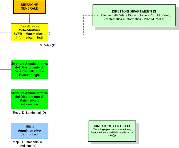
Meta strutturaMC
ultima modifica
04/02/2019 11:14
Dimensione immagine: 23.2 KB |
