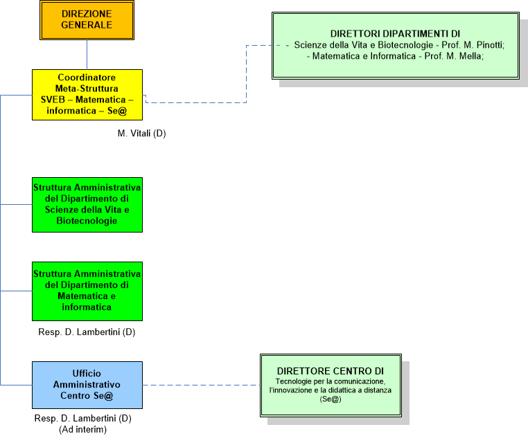
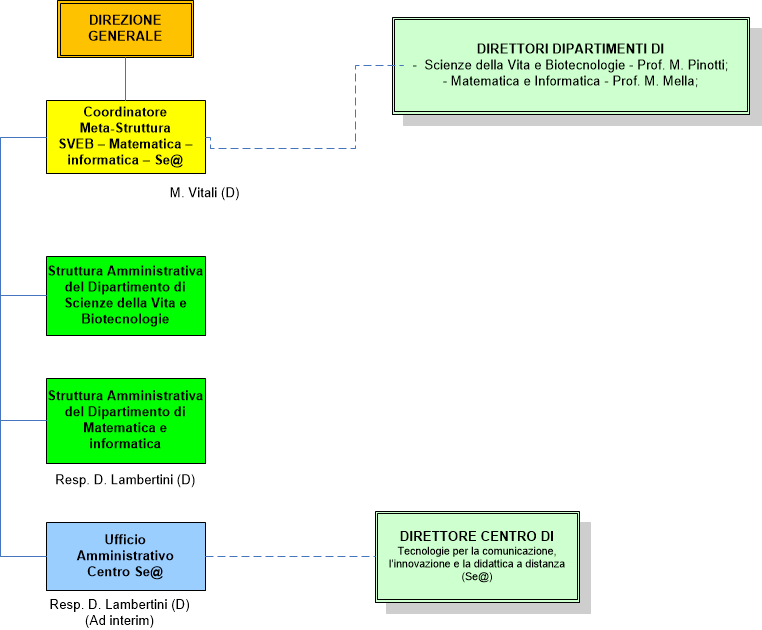
Meta-Struttura SVEB
ultima modifica
04/02/2019 10:13
Dimensione immagine: 23.2 KB |
