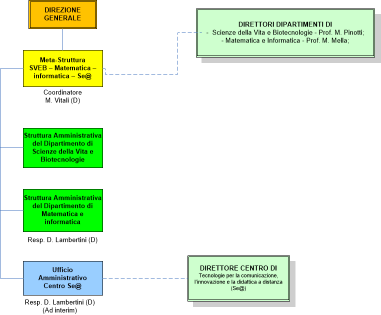
Meta struttura MC
ultima modifica
03/04/2019 11:58
Dimensione immagine: 23.4 KB |
