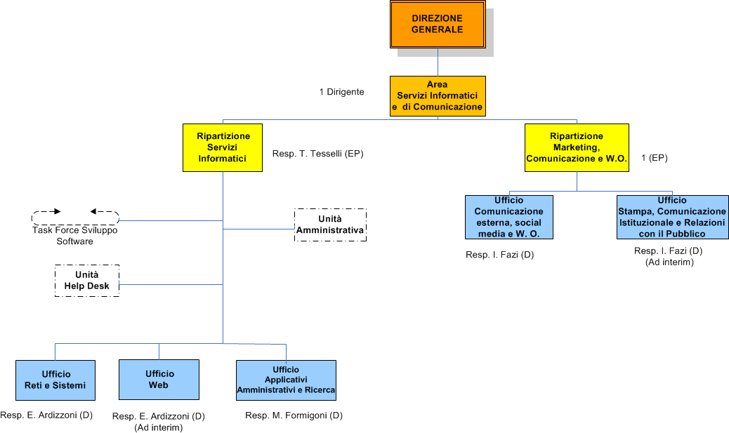
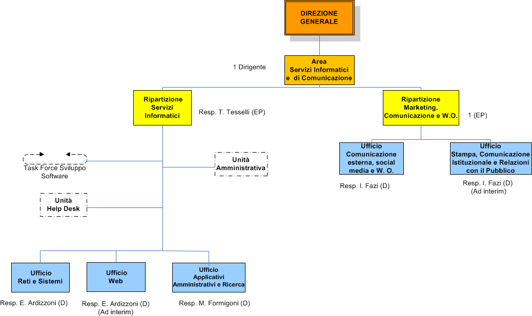
Area Servizi Info e Comunicazione
ultima modifica
02/05/2017 09:07
Dimensione immagine: 24.7 KB |
