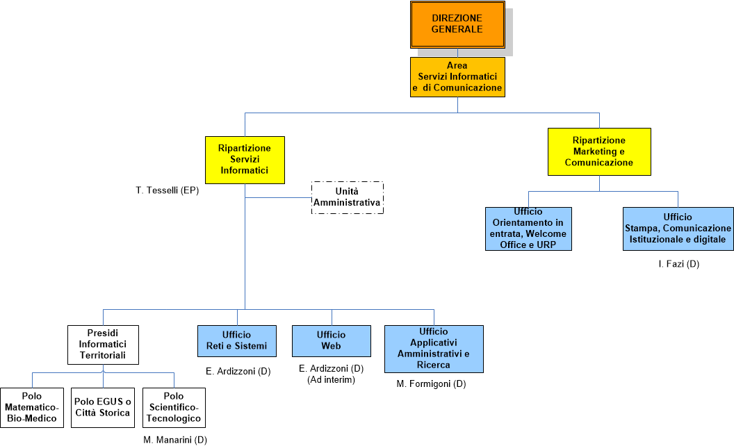
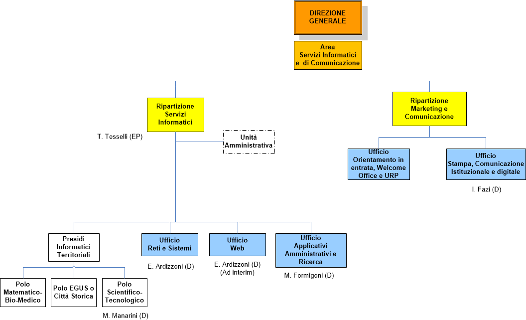
Area Comunicazione e Servizi Informatici (28.05.2018)
ultima modifica
28/05/2018 10:51
Dimensione immagine: 24.3 KB |
